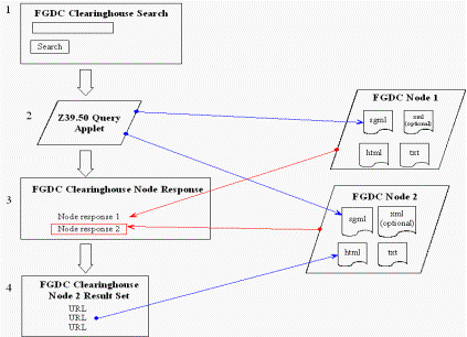
NSDI Clearinghouse Model
8